Måttligt förhöjda leverprover utan signifikanta symtom

Medicinskt område:
Mage och tarm

Vårdnivå och remissrutiner

Vårdcentral

  • Primär bedömning och utredning vid lätt till måttligt förhöjda levervärden

Remiss till specialiserad öppenvårdsmottagning gastroenterologi

  • Förhöjda leverprover som ej normaliserats spontant efter 6 månaders expektans och där primär utredning i primärvården ej givit diagnos.
  • Kvarstående förhöjda leverprover där alkohol bedöms som bakomliggande orsak.
    Skicka även remiss till beroendecentrum eller erbjud behandling för att uppnå nykterhet enligt lokala rutiner. Se Alkoholberoende.
  • Diagnostiserad/misstänkt autoimmun leversjukdom, hereditär hemokromatos eller hepatit B/C med levercirros
  • Icke alkoholorsakad fettlever (MASLD/NAFLD) med intermediär-hög risk för fibros/cirros enligt riskbedömning med icke invasivt test (FIB-4).
  • Utredning av misstänkt levercirros efter basal utredning i primärvården.

Remissinnehåll

  • Frågeställning: Diagnosförslag
  • Anamnes: Alkoholkonsumtion (standardglas/vecka), uppgift om serologi för virushepatit, övrig relevant komorbiditet (diabetes typ 2, metabola syndromet).
  • Status: BMI, leverstigmata, cirrostecken, sarkopeni.
  • Aktuella läkemedel, naturläkemedel?
  • Genomförd utredning och relevanta fynd
  • Labbsvar enligt Utredning

Remiss till specialiserad öppenvårdsmottagning infektion

  • Hepatit B/C

Bakgrund

Detta vårdprogram berör väsentligen symtomfria vuxna patienter med måttlig förhöjd leverbiokemi i blodprov utan känd orsak. Nedan flödesscheman ska ses som en vägledning och stöd i den fortsatta handläggningen och ska individuellt anpassas utifrån klinisk bedömning. Basal utredning ska göras innan remiss till gastroenterolog.

Definition

  • Alaninaminotransferas (ALAT), aspartataminotransferas (ASAT), alkalisk fosfatas (ALP) och bilirubin är biokemiska markörer för leverskada.
  • Albumin, bilirubin och PK (INR) är markörer för hepatocellulär funktion.
  • Detta vårdprogram diskuterar främst markörerna för leverskada.

 


Förkortningar

AIH

Autoimmun hepatit

AMA

Antimitokondrie-antikroppar

ANA

Antinukleära antikroppar

HBV

Hepatit B-virus

HCV

Hepatit C-virus

HFE

Gentest för hereditär hemokromatos

NASH

Nonalcoholic steatohepatitis (icke alkoholorsakad steatohepatit)

NAFLD

 

Nonalcoholic fatty liver disease (Icke alkoholorsakad fettlever), numera kallad MASLD (metabolic dysfunction-associates liver disease)

PBC

Primär biliär kolangit

PSC

 Primär skleroserande kolangit

SMA

Glattmuskel antikroppar (Smooth Muscle Antibodies)

ULN

Övre normalgränsen (upper limit normal)

FIB-4

 

Fibrosis-4 score. Icke-invasiv metod som uppskattar sannolikheten för avancerad leverfibros (www.fib4.se).

NFS

 

NAFLD Fibrosis Score. Icke-invasiv metod som uppskattar sannolikheten för avancerad leverfibros.

Standardglas alkohol

= 1 glas vin (12–15 cl) = 50 cl folköl = 33 cl starköl = 4 cl starksprit = cirka 12 g ren alkohol.

Utredning

Anamnes

  • Viktförändring
  • Tidigare symtom t.ex. ikterisk period
  • Epidemiologi*
  • Tidigare och nuvarande sjukdomar. Metabola syndromet: Diabetes mellitus, hypertoni, hyperlipidemi, obesitas.
  • Alkoholkonsumtion. Riskbruk av alkohol (≥ 10 standardglas/vecka eller ≥ 4 standardglas/tillfälle en gång i månaden eller oftare). Eventuell bedömning med AUDIT pdf, 94 kB..
  • Aktuella läkemedel (särskilt NSAID, paracetamol och antibiotika), kosttillskott, hälsokostpreparat, dopningspreparat
  • Ärftlighet, särskilt för leversjukdom, hemokromatos eller autoimmunsjukdom

Hepatit B/C: Blodtransfusion innan 1992, intravenöst missbruk i anamnesen, vårdyrke (nålstick), mor-barn, hemodialys, sexuell överföring (låg risk för hepatit C). I cirka 50 procent av HCV-positivitet påvisas ingen riskfaktor/smittväg.

* Patienter med epidemiologisk anamnes bör screenas för malaria och schistosomiasis (dock ovanliga diagnoser, remiss till infektionsklinik rekommenderas).

Status

  • Allmäntillstånd, nutritionsstatus. Ikterus?
  • Palpation av buk. Tecken till leversvikt som ascites, hepato/splenomegali, spider nevi.
  • BMI

Handläggning vid utredning

Utredningen styrs av labbprofilen

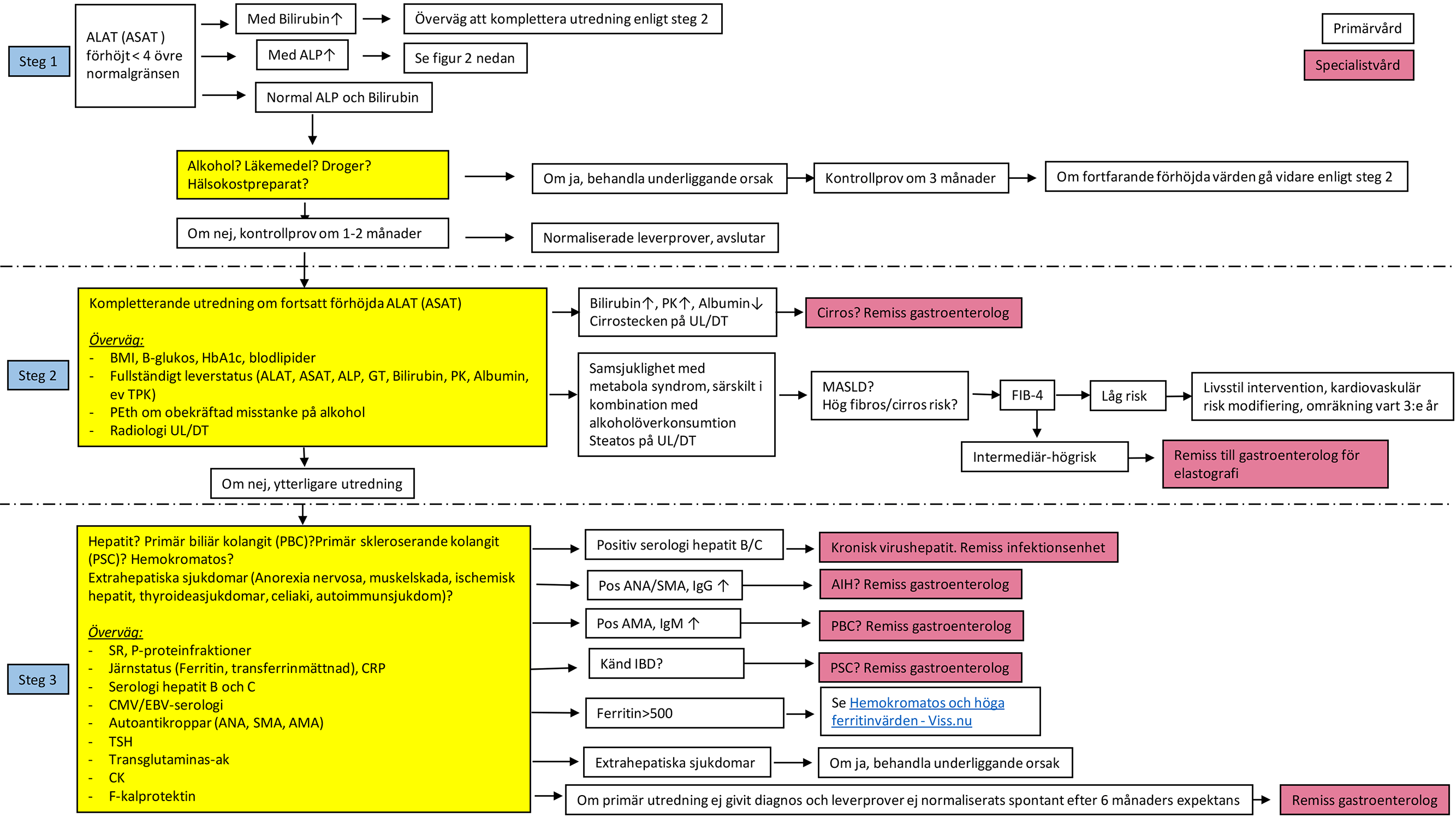
1. Hepatisk mönster: ALAT (ASAT) förhöjning dominerar, eventuellt i kombination med milt förhöjt ALP och bilirubin

  • Måttliga förhöjningar av serum transaminaser (mindre än 4 gånger den övre normalgränsen) ses ofta vid kronisk leversjukdom. Övergående förhöjningar också kan ses hos patienter med lindriga och självläkande leverskador.
  • Vid låggradig transaminasstegring utan ALP- eller bilirubin-stegring och utan signifikanta symtom bör labb kontrolleras igen efter 1–2 månader (om ej finns toxisk etiologi t.ex. alkohol eller läkemedel) och utredas vidare vid stigande värden. Om störningen kvarstår efter > 2 månader utan att orsaken kunnat påvisats eller trots att livsstilsförändringar genomförts bör utredningen fortsätta (se figur 1).
  • Vid ALP-stegring föreligger indikation för snabbare och mer komplett utredning på grund av risk för malignitet, autoimmun sjukdom och läkemedelsskada. Ultraljud ska alltid göras tidigt när man utreder ALP-stegring, men är inte alltid indicerat vid lätt till måttlig ASAT-ALAT-stegring och normalt ALP.
Figur 1 - Förhöjda transaminaser

Klicka på bilden för större format. Stäng förstoringen med det svarta krysset längst upp till höger på bilden.

Flödesschema: Förhöjda transaminaserFörstora bilden
Differentialdiagnoser
Differentialdiagnoser

Tänkbara diagnoser

Diagnoskriterier

 

Icke alkoholorsakad fettlever (MASLD, tidigare kallad NAFLD)

 

 

 

 

 

 

 

 

Icke alkoholorsakad steatos kan i en liten andel (< 5 %) progrediera till fibros/cirros. Riskfaktorer för progressiv sjukdom är primärt samsjuklighet med komponenter i metabola syndromet såsom högt BMI och diabetes typ 2. Också MASLD kombinerat med riskbruk av alkohol leder till kraftigt ökad risk för avancerad leversjukdom. UL kan stärka steatosmisstanke.

 

Fibros-/cirrosrisk bedöms med Fibrosis-4 (FIB-4). Denna score har lägre tillförlitlighet på personer under 35 år och där bör alternativa metoder användas. Ålder påverkar score i hög grad, varför andra gränser används för personer ≥ 65 år.

 

Tolkning: Intermediär-hög risk för avancerad levercirros vid
Ålder 36-64 år: Fib-4 score ≥ 1.3
Ålder ≥ 65 år: Fib-4 score ≥ 2.0

Alkohol

 

 

Anamnes! Labbstörningar som kan föreligga: Förhöjt MCV och fosfatidyletanol (PEth). ASAT: ALAT oftast > 2:1 (ses även vid hepatit C och cirros). Ofta ses steatos på ultraljud.

Läkemedel, hälsokost-preparat

Anamnes! Se FASS.

 

 

Virushepatit kronisk - hepatit B/C

Positiv serologi (HBsAg respektive anti-HCV). HBV-DNA, HCV-RNA.

 

 

Hereditär hemo-kromatos (HH)

Högt ferritin > 500 och främst vid järnmättnad > 0,50.

Se Hemokromatos och höga ferritinvärden

 

Malignitet i lever/gall-väggar

Starta SVF HPB-cancer vid misstanke.

 

 

Autoimmun hepatit (AIH)

 

Positiv ANA, IgG-stegring, förhöjd SR.

Typ 1: Positiv glatt muskelantikroppar (SMA),
Typ 2: Positiv liver kidney microsomal type 1 antikroppar (LKM-1).

Primär biliär kolangit (PBC) - tidigare benämnt primär biliär cirros

Positiva mitokondrieantikroppar (AMA), lgM-stegring, förhöjd SR.

 

 

 

 

 

Primär skleroserande kolangit (PSC)

Ofta stegrat ALP, oftast associerad inflammatorisk tarmsjukdom. MRCP för diagnos via specialistvården.

 

Wilson sjukdom

Komplex utredning, görs i specialistvården!

 

Alfa-1-antitrypsinbrist

Signifikant låg alfa-1-antitrypsin nivå. Diagnos bekräftas med enzymaktivitet (inom specialistvården).

Extrahepatiska sjukdomar

Anorexia nervosa , muskelskada, binjureinsufficiens, ischemisk hepatit, thyroideasjukdomar, celiaki .

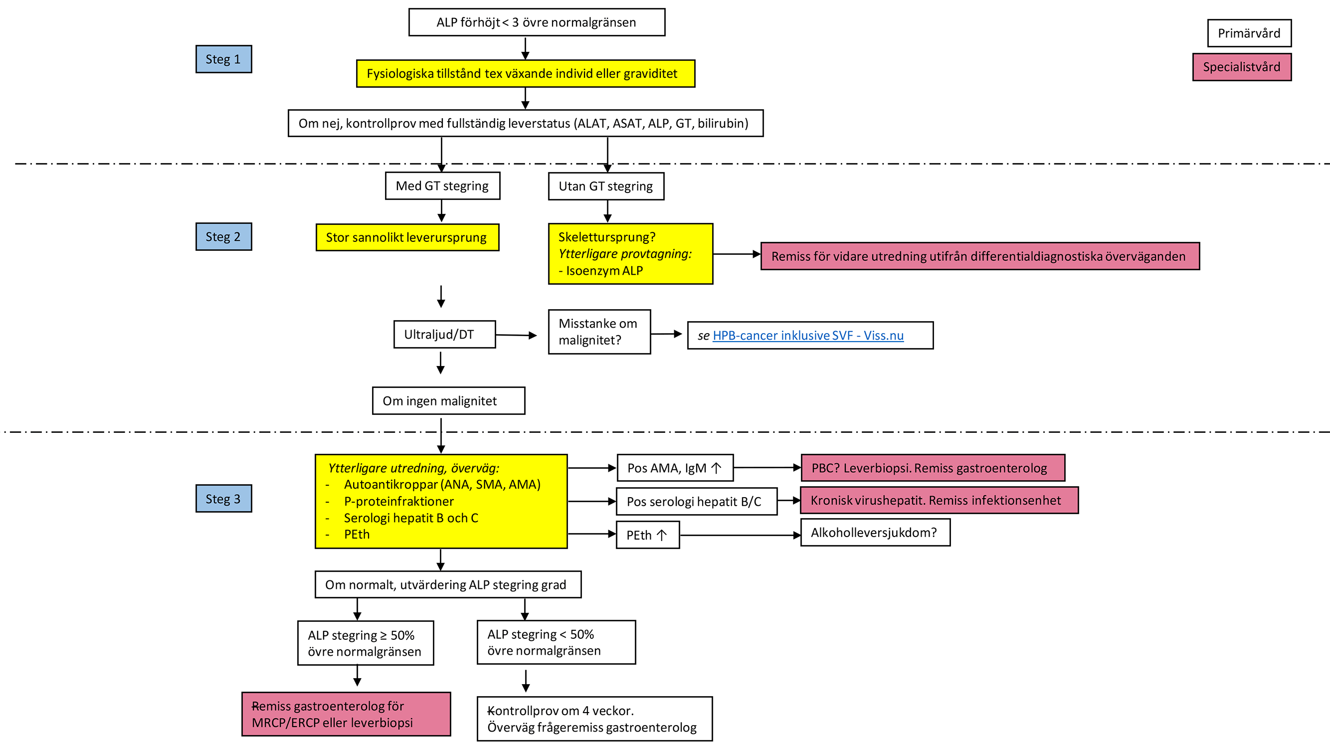
2. Isolerad ALP-stegring eller leverskada med kolestatiskt mönster

  • ALP-stegring ses vid många fysiologiska och patologiska tillstånd. T.ex. hos växande individer, graviditet, fraktur i läkning, malignitet i skelett, osteomalaci.
  • Isolerad måttlig förhöjd ALP (mindre än 3 gånger den övre normalgränsen) ses vid många leversjukdomar men också vid sjukdomar i andra organ. Därför kan ursprung till ALP-stegringen behöva analyseras som en del av utredningen.
  • Utan samtidig GT-stegring – misstänk i första hand extrahepatisk orsak (skelettpåverkan, tumör). Ta isoenzym-ALP.
  • Med samtidig GT-stegring – stor sannolikt leverursprung. Kan ses med alla typer av leversjukdomar.
Figur 2 - Förhöjt ALP

Klicka på bilden för större format. Stäng förstoringen med det svarta krysset längst upp till höger på bilden.

Flödesschema: Förhöjt ALPFörstora bilden

3. Isolerad bilirubinstegring

ASAT, ALAT, ALP, GT normalt.

Utredning
  • Konjugerat bilirubin
  • Hb
  • Retikulocyter eller haptoglobin eller LD
Differentialdiagnoser
differentialdiagnoser

Tänkbara diagnoser

Diagnoskriterier

Gilberts syndrom vanligast! (5–7 % i befolkningen)

Okonjugerat bilirubin > 70 procent av total bilirubin. Hemolys behöver uteslutas.

Hemolys

Anemi, förhöjt LD och retikulocyter, sänkning haptoglobin

4. Isolerad GT-stegring

Behöver inte vara uttryck för leversjukdom utan endast för enzyminduktion.

Tolkningshjälp labbsvar

Autoantikroppar lever

(Karolinska laboratoriet: Analyspaket Lever-ak basal)

  • ANA (IgG) (antinukleära antikroppar) är positiva vid bland annat autoimmun hepatit. Analysen inkluderar ytterligare ett flertal antikroppar som oftast inte har någon avgörande betydelse. Låg positiv titer på ANA kan vara en ospecifik normalvariant.
  • Glatt muskulatur-ak (IgG) (SMA) är oftast positiva vid autoimmun hepatit (AIH) typ 1, liver kidney microsomal type 1-ak (LKM-1) kan vara positiva vid AIH typ 2.
  • Mitokondrie-ak (IgG) (AMA) är positiva vid primär biliär kolangit (PBC). Om positiva antikroppar analyserar laboratoriet även så kallad M2-antigen som tillsammans med förhöjd ALP verifierar PBC-diagnos.
P-proteinfraktioner
  • IgG är förhöjt vid AIH men kan även vara lätt ospecifikt stegrat tillsammans med IgA och IgM, vilket inte är till hjälp för differentialdiagnostik vid leversjukdom.
  • IgA är ibland stegrat enskilt vid alkoholleversjukdom.
  • IgM är förhöjt vid PBC.
  • Lågt alfa-1-antitrypsin vid A1AT-brist (sällsynt orsak till leversjukdom och är ett ospecifikt fynd vid mild sänkning).
  • Ceruloplasmin är lågt vid avancerad leversjukdom (cirros) och därmed ospecifikt. Ses dock också som fynd vid den sällsynta leversjukdomen Mb Wilsons.
Kompletterande utredningsprover
  • CK och myoglobin vid muskelsymtom eller ASAT flera x högre än ALAT (extrahepatiskt, muskelsjukdom?)
  • CMV/EBV-serologi
  • Isoenzym ALP vid isolerad ALP-stegring (skelettsjukdom, metastas, immobilisering?)

Bilddiagnostik

Ultraljud (UL)

  • Alltid vid förhöjt ALP för att utesluta fokal process i lever-pankreas eller koledokussten
  • Steatos kan oftast ses på UL när mängden fett i levern överstiger 30 procent
  • Obs: Om ultraljud påvisar oklar fokalitet där malignitet inte kan uteslutas ska SVF HPB-cancer startas
  • Lämpar sig inte vid uttalad övervikt

DT/MR

  • Övervägs vid inkonklusivt ultraljud

Undersökningar

Leverbiopsi – via gastroenterologisk mottagning

  • För gradering av diagnostiserad leversjukdom i vissa fall (PBC, AIH)
  • Vid oklar diagnos trots labbutredning om utfallet påverkar handläggningen

Behandling

MASLD (Metabolic dysfunction-associated steatotic liver disease)

  • Icke alkoholorsakad leversteatos, tidigare kallad NAFLD, bör särskilt beaktas hos patienter med övervikt/fetma, diabetes och hyperlipidemi.
  • Överväg att screena för möjliga komponenter i metabola syndromet såsom diabetes typ 2, hypertoni och hyperlipidemi hos personer med nydiagnostiserad MASLD.
  • Kontrollerad långsam viktnedgång, ofta räcker 7-10 % viktreduktion. Eventuellt dietistremiss.
  • Vid diabetes: Optimera metabol kontroll, använd metformin vid diabetes typ 2, dock ej vid dekompenserad cirros
  • Vid hypertriglyceridemi: Sänk blodfetter om det är indicerat ur hjärt-kärlsynpunkt. Statiner kan användas även vid måttlig transaminasstegring att minska LDL-kolesterol och förebygga kardiovaskulär risk, men har inga säkra fördelar på leversjukdomen.
  • Ökad fysisk aktivitet (> 30 min/dag) har visats minska fettinlagring i levern även vid utebliven viktminskning och ska alltid rekommenderas.
  • Undvik högt intag av kolhydrater som omvandlas till fett i levern.
  • Patienter med låg risk, FIB-4 score < 1,3 om < 65 år eller < 2,0 om ≥ 65 år, behöver inte vidare uppföljning. Övriga remitteras till gastrohepatolog för bedömning och diagnostisk utredning. Patienter med normal elastografi kan fortsatt följas inom primärvården.
  • FIB-4 score rekommenderas följas var tredje år.

Gilbert syndrom

  • Ses hos 5-7 procent av befolkningen
  • Utgör ingen sjukdom utan är en metabol rubbning utan klinisk relevans som inte kräver behandling eller vidare utredning

Komplikationer

Cirros

  • Senstadium gemensam för många kroniskt förlöpande leversjukdomar
  • Cirros kan i sin tur kompliceras av ascites, blödningsbenägenhet på grund av lågt PK och trombocytopeni, encefalopati, esofagusvaricer med eventuell blödning, hepatocellulär cancer (HCC) samt portatrombos

Vidare se nationellt vårdprogram för levercirros: Mage och tarm (1177 för vårdpersonal).

Sidfot

Viss är ett medicinskt och administrativt kunskapsstöd som riktar sig till sjukvårdspersonal i primärvården i Region Stockholm.

Webbplatsens syfte är att bidra till en god och jämlik vård och erbjuda bästa möjliga kunskap i patientmötet.